阿里云NAS
欢迎使用NAS文件系统
阿里云文件存储NAS是一个可共享访问,弹性扩展,高可靠,高性能的分布式文件系统。兼容POSIX 文件接口,可支持数千台计算节点共享访问,可以挂载到弹性计算ECS、神龙裸金属、容器服务ACK、弹性容器ECI、批量计算BCS、高性能计算EHPC,AI训练PAI等计算业务上提供高性能的共享存储,用户无需修改应用程序,即可无缝迁移业务系统上云。
https://nasnext.console.aliyun.com/introduction

如何选项购买

购买通用型NAS
https://nasnext.console.aliyun.com/overview
https://nasnext.console.aliyun.com/introduction

性能型/容量型

NAS详细

ECS挂载NAS

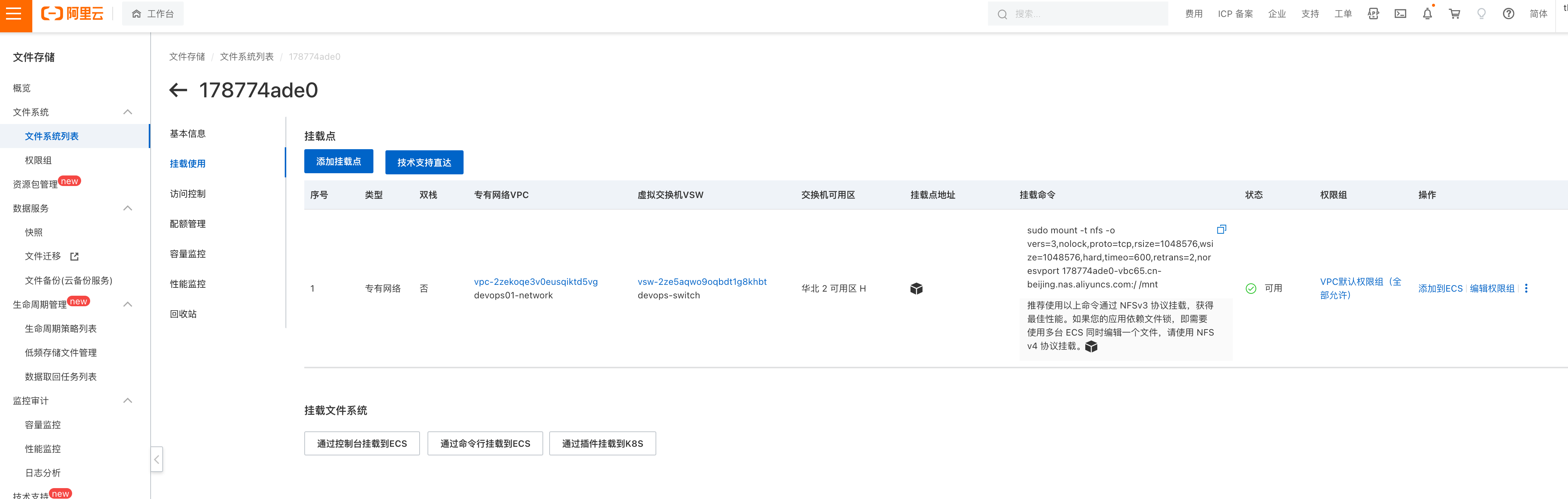
sudo mount -t nfs -o vers=3,nolock,proto=tcp,rsize=1048576,wsize=1048576,hard,timeo=600,retrans=2,noresvport 178774ade0-vbc65.cn-beijing.nas.aliyuncs.com:/ /mnt
推荐使用以上命令通过 NFSv3 协议挂载,获得最佳性能。如果您的应用依赖文件锁,即需要使用多台 ECS 同时编辑一个文件,请使用 NFSv4 协议挂载。
实践
[root@devops-web02 ~]# yum install nfs-utils -y
[root@devops-web02 ~]# df -h
Filesystem Size Used Avail Use% Mounted on
devtmpfs 868M 0 868M 0% /dev
tmpfs 879M 0 879M 0% /dev/shm
tmpfs 879M 484K 878M 1% /run
tmpfs 879M 0 879M 0% /sys/fs/cgroup
/dev/vda1 20G 2.8G 16G 16% /
tmpfs 176M 0 176M 0% /run/user/0
[root@devops-web02 ~]# sudo mount -t nfs -o vers=3,nolock,proto=tcp,rsize=1048576,wsize=1048576,hard,timeo=600,retrans=2,noresvport 178774ade0-vbc65.cn-beijing.nas.aliyuncs.com:/ /mnt
[root@devops-web02 ~]#
[root@devops-web02 ~]#
[root@devops-web02 ~]# df -h
Filesystem Size Used Avail Use% Mounted on
devtmpfs 868M 0 868M 0% /dev
tmpfs 879M 0 879M 0% /dev/shm
tmpfs 879M 488K 878M 1% /run
tmpfs 879M 0 879M 0% /sys/fs/cgroup
/dev/vda1 20G 2.8G 16G 16% /
tmpfs 176M 0 176M 0% /run/user/0
178774ade0-vbc65.cn-beijing.nas.aliyuncs.com:/ 1.0P 0 1.0P 0% /mnt
[root@devops-web02 ~]#
上云NFS架构

多台ECS共享NAS数据
Web01、web02共享
sudo mount -t nfs -o vers=3,nolock,proto=tcp,rsize=1048576,wsize=1048576,hard,timeo=600,retrans=2,noresvport 178774ade0-vbc65.cn-beijing.nas.aliyuncs.com:/ /test-nas

NAS运维

NAS备份服务

NAS备份、恢复实践
创建备份

立即执行备份任务

模拟删除、恢复
删除
[root@devops-web02 ~]# cd /mnt
[root@devops-web02 mnt]# ls
于超老师带你学linux.txt 哎哟不错哦.txt
[root@devops-web02 mnt]# rm -f *
[root@devops-web02 mnt]# ls
[root@devops-web02 mnt]#
恢复

确认恢复
